| Manuel de l'administrateur | Table des matières |
|
Introduction
Pre-requis
Installation du module Spanning Tree
Configuration
VLAN Selection sur CISCO et autres
Principes de fonctionnement du Spanning Tree
Administration et diagnostic des équipements
Restrictions
Le module Spanning Tree Map de LoriotPro permet de surveiller la topologie dynamique d’un groupe de commutateurs Ethernet ou de ponts respectant la norme IEEE 802.1d. Il affiche graphiquement la représentation de l’arbre Spanning Tree ainsi que l’état des liens entre équipements (commutateurs Ethernet, ponts).
Le protocole de Spanning Tree (Spanning Tree Protocol : STP) permet à un groupe de commutateurs ou de ponts de communiquer entre eux pour définir les ports et interfaces autorisés pour la propagation des trames de diffusion (broadcast). Pour rappel, les équipements du réseau utilisent ces trames de diffusion pour déterminer l’adresse physique d’un destinataire. Les commutateurs intermédiaires doivent les propager pour assurer leur diffusion à l’ensemble des machines de ce réseau (domaine de broadcast, VLAN).
Par défaut, à réception d’une trame de diffusion (broadcast) sur un de ses ports, un commutateur réplique celle-ci sur tous les autres ports. Dans le cas des réseaux maillés, il existe plusieurs chemins pour atteindre un destinataire (boucle), la réplication des trames de broadcast provoque alors un comportement appelé tempête de trames de diffusion (broadcast storm, tempête de broadcast).
Pour éviter les tempêtes de Broadcast, les commutateurs utilisant le protocole Spanning Tree définissent dynamiquement les chemins autorisés en bloquant certains ports pour ouvrir les boucles existantes et supprimer (virtuellement) le maillage du réseau. Cette suppression n’est que temporaire car en cas de rupture d’un lien, la redondance est rétablie automatiquement grâce au protocole Spanning Tree par la re-activation d’un port bloquant.
Rappel sur la terminologie: Les termes pont et bridge (en anglais) seront utilisés indifféremment dans ce document. Le pont était initialement un équipement d'interconnexion entre deux segments de réseaux de technologie non spécifié. De nos jours la technologie Ethernet s’est imposé dans les réseaux locaux LAN et les commutateurs Ethernet sont légions. Ceux-ci peuvent être vus comme des ponts multi ports et supportent la norme 802.1d (protocole de spanning tree) .
Ci-dessous, exemple de représentations graphique de réseau de commutateur Ethernet en mode Spanning Tree avec le Module Spanning Tree Map de LoriotPro.
On distingue en rouge les ports et les liens bloqués pour la propagation des broadacasts.

Ci- dessous un exemple détail de représentation d’un groupe de trois commutateurs Ethernet avec un lien rouge bloqué à l’envoi des trames de broadcast.
La configuration de la cartographie est réalisée à partir d'un interface de sélection des commutateurs.

Pour que le module Spanning Tree Map de LoriotPro puisse être utilisé des pré-requis doivent être satisfaits.
A savoir :
Les objets de la bridge MIB sont situé sur le chemin suivant de l'arbre des objet de MIB.
iso(1).org(3).dod(6).internet(1).mgmt(2).mib-2(1).dot1dBridge(17).
Pour le vérifier, faites une recherche sur l’objet dot1dBridge dans l’arbre des MIB.

L’installation du module Spanning Tree Map se réalise en sélectionnant un objet Host dans l’annuaire LoriotPro. Ce module est un Directory Plugin et peut être installé et exécuté de multiples fois.
Pour attacher ce programme à un host, faire un clic droit de souris. Choisir l’option Insert Task puis le module Spanning Tree Map.

Une alternative consiste à prendre l’option Directory Plug-in task qui affiche le descriptif du plugin pour faciliter la recherche.

Une fois le module attaché à un host un double clic sur le plugin dans l'annuaire, vous permet d’accéder à l’écran de configuration du module Spanning Tree Map.
En alternative et à partir de l'annuaire, un click droit ouvre le menu contextuel du plugin, un clic sur Properties affiche l'écran de configuration.

La configuration consiste à ajouter les équipements (commutateurs et/ou ponts) du Spanning Tree pour un domaine de broadcast considéré.
Attention: Le module est capable d’afficher un seul arbre de Spanning Tree. Si vous avez plusieurs Spanning Tree (Multi VLAN, multi instance) vous devez installer plusieurs fois ce plugin.
Remarque : Avant de créer et d’ajouter des équipements dans cette configuration vous devez connaitre votre configuration, c'est-à-dire avoir la liste des commutateurs de votre réseau, la liste des VLAN. Vous devez vous assurer que ceux-ci sont bien présents dans l’annuaire LoriotPro.
Il y a trois méthodes possibles pour ajouter des commutateurs ou des ponts dans la liste des équipements de votre domaine de broadcast.
Méthode manuel (vous connaissez l’adresse IP de vos équipements). Pour ajouter un équipement manuellement, entrez une adresse IP dans le champ Bridge IP Address. Cliquez sur le bouton Add Bridge.
Automatique en laissant LoriotPro chercher les équipements de type pont. Cliquez sur Discover Bridge Devices from the Directory.
Manuellement en sélectionnant les équipements à ajouter à partir de l’annuaire LoriotPro. Cliquez sur List All AVailable Host from the Directory

Selectionnez le host et cliquez sur Add Selection
Les équipements ajoutés apparaissent dans l'écran de droite.

Ajouter ainsi tous les équipement commutateurs et pont participant à ce domaine de broadcast ou VLAN.
Cliquez ensuite sur le bouton MAP pour afficher la cartographie.
Déplacer par sélection, glisser, déposer les équipements pour avoir une représentation cohérente de votre arbre Spanning Tree.
Description des options et actions des boutons
| Button Name |
Action |
| Map |
Affiche graphiquement l'arbee de spanning tree et l'état des ports et des liens |
| Create Virtual |
Creation d'un pont (bridge) virtuel (pont présent dans l'arbre Spanning tree mais non manageable par SNMP) |
| Check protocol |
Permet de vérifier la compatibilité des équipements au protocole 802.1d |
| CheckTopoChange |
Permet de faire une vérification de la topologie Spanning Tree actuelle |
| Refresh Selection |
Rafraichir les valeurs courantes affichées d'un bridge (SNMP requests sent to the bridge) |
| Refresh All |
Rafraichir toutes les valeurs de tous les ponts. (SNMP requests sent to the bridge) |
| Delete Selection |
Suppression d'un équipement de la liste |
| Delete All |
Suppression de tous les équipement de la liste |
| Save |
Sauvegarde de la liste sous le nom courant |
| Save as |
Sauvegarde de la liste sous le autre nom |
| Load |
Chargement d'une liste préalablement sauvegardée |
| Properties |
Affichage des propriétés d'une liste |
| Refresh |
Rafraichissement de l'écran |
Le bouton Proprerties affiche la boite de dialogue suivante:

Le champ Bridge Stack Name permet d'assigner un nom au groupe d'équipements participant à cette instance Spanning Tree.
La case à cocher Check for topology change every permet de forcer à la vérification de topologie de l'arbre de Spanning Tree. L'intervalle de temps permet de définir la fréquence de ces vérifications.
La case à cocher Send this event number if topology change permet de générer l'envoi d'un événement à LoriotPro en cas de changement de la topologie spanning tree.
Les changements de topologie interviennent dans les cas suivants:
Sélection d'un instance par VLAN sur les commutateur CISCO et autres
On Cisco switch only, this Plug-in support Multi-Vlan. To select
the VLAN specify it in the select box:
Principes de fonctionnement du Spanning Tree
Pour expliquer le principe de fonctionnement d’une architecture de commutateur Ethernet en Spanning Tree nous utiliserons un exemple concret constitué de trois équipements.
Pour justifier la nécessité du protocole Spanning Tree le réseau est maillé (boucle).

Les commutateurs Ethernet utilisés sont considérés comme des ponts transparents (Transparent bridge).
Leur qualificatif de Transparent vient du fait que les hosts du réseau n’ont pas connaissance de la présence des commutateurs dans leur environnement.
Quand les commutateurs sont mis sous tension ils entrent dans une phase d’apprentissage (des adresses Ethernet MAC) en analysant les adresses sources des trames Ethernet présentes sur leurs ports.
Ils maintiennent des tables de correspondance entre les adresses physiques Ethernet (MAC address) et leur numéro de port.

Les commutateurs utilisent cette table pour le renvoi du trafic.
Quand une trame est reçue sur un port, l’adresse de destination est inspectée puis la trame est copiée sur le port ayant cette adresse en correspondance dans la table.
Si aucune association n’existe, cette trame est diffusée vers tous les ports à l’exception du port de réception.
Les trames de diffusion de type broadcast et multicast suivent la même logique.
Les broadcast sont utilisés par les stations Ethernet pour déterminer l’existence d’un destinataire et son adresse Ethernet (MAC).
La première activité pour la création de l’arbre de Spanning est la sélection d’un pont racine (root bridge ou designated root) de l’arbre.
L’élue pour cette fonction est celui qui possède la plus faible valeur d’identifiant. Dans notre exemple, le pont racine est le commutateur numéro 1.
Ensuite un port de connexion au pont racine (dot1dStpRootPort) est déterminé sur tous les autres ponts. Le port vers le pont racine est sélectionné en fonction du coût le plus faible (somme des coûts des chemins empruntés pour atteindre la racine). Cette valeur est le « root path cost ».
Finalement, les ponts et les ports sont désignés. Ceux-ci sont les équipements et liens les plus avantageux (les moins couteux) à utiliser pour atteindre la racine de l’arbre de Spanning. Les ponts et ports désignés sont les seuls à pouvoir renvoyer le trafic reçu entre réseaux (forwarding).
Remarque : Dans certain cas, deux ou plusieurs ponts et ports peuvent voir le même coût pour atteindre la racine. Dans ce cas l’identifiant du bridge est utilisé pour déterminer arbitrairement les ponts désignés, ceci en fonction de la valeur de leur adresse Ethernet (MAC).
Coût d’un port: La formule suivante est utilisée.
Interface Path Cost (dot1dStpPortPathCost) = 1000/Attached LAN speed in Mb/s
Une fois le protocol Spanning Tree appliqué à notre exemple on obtient les résultats suivants. Toutes les valeurs affichées sont issues de requêtes sur la MIB bridge.

Le monitoring du spanning tree est réalisé directement dans la fenêtre des propriétés du module Spanning Tree Map.
Le panneau de droite affiche tous les bridges participant à l’arbre ainsi que le stauts de tous leurs ports.
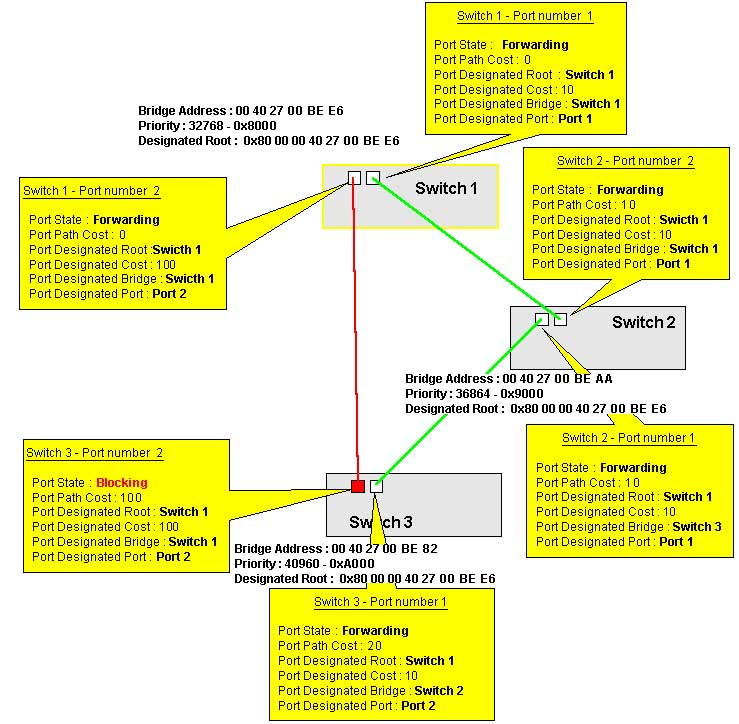
Voici les valeurs pour le commutateur numéro 1 de notre exemple
Switch 1

Le pont racine (root bridge) est clairement identifié par l’icone représentant une terre
Les information suivant sont ensuite présentées.
Global parameter for this bridge
The MAC address of the Bridge
The bridge type defined by the MIB Object dot1dBaseType
The Spanning tree version protocol used defined by the MIB object
dot1dStpProtocolSpecification
The Bridge priority defined by the MIB Object dot1dStpPriority.
The value is decimal but it is ofently defined in hexa (here 32768 = 0x8000).
The last time the topologie changed defined by the MIB Object dot1dStpTopChanges
Specific parameter for each port
Port name are identified from the MIB object :
(...mib-2(1).interfaces(2).iftable(2).ifentry(1).ifdescr(2))
The operating status of the port defined by the MIB Object (dot1dStpPortEnable)
The Spanning Tree status defined by the MIB Object (dot1dStpPortState).
The values are 1 disabled, 2 blocking, 3 listenning, 4 learning,
5 forwarding, 6 broken)
The designated bridge for this Lan defined by the MIB Object (dot1dStpPortDesignatedBridge)
The designated port defined by the MIB Object (dot1dStpPortDesignatedPort)Port
name on the designated bridge identified from the MIB object :
(...mib-2(1).interfaces(2).iftable(2).ifentry(1).ifdescr(2))
On obtient les informations similaire pour le commutateur numéro 2
Switch 2
On distingue que pour le bridge numéro 2 le bridge root est le switch numéro 1.
La valeur présente ici 0x8000 (32768) est la concaténation de la valeur de priorité du switch 1 et de son adresse Ethernet MAC.
Le Switch 2 Port 2 est connecté au Switch 3 Port 1.
Le Switch 2 Port 2 est connecté au Switch 3 Port 1.
Switch 3

On constate que le statut du second port du switch 3 est Blocking (bloqué).
C’est le comportement résultant du Spenning Tree, tous les réseaux sont disponibles et la meilleur route pour atteindre le switch 1 (racine) ) partir du switch 3 est par le switch 2.
Le coût total calculé est dans ce cas égal à 20 tandis que par le lien direct il est de 100.
Cela s’explique par la vitesse du lien entre le switch 1 et 3 qui est de 10 Mbps alors que les deux autres liens sont de 100 Mbps.
Sur la cartographie on accède au même information avec le respect des couleurs.
Signification des couleurs:
| Color |
Status |
Description |
|---|---|---|
| disabled |
Le port est desactivé |
|
| blocking |
Le protocole spanning tree a défini ce port comme bloquant et ne renvoi pas de trafic. | |
| listenning |
Le port est dans un état d'apprentissage par le protocole spanning tree pour déterminer sont état (passant ou bloquant) | |
| learning |
Le port est en apprentissage des adresses Ethernet MAC |
|
| forwarding |
Le port est utilisé pour le renvoi de trafic. | |
| broken |
Le port est déconnecté de son lien avec le réseau |
Administration et diagnostic des équipements
Des tâches d’administration et de diagnostic des commutateurs peuvent être réalisées à partir de la cartographie du spanning tree et des menus contextuels des équipements. Le management nécessite de connaitre la communauté SNMP SET des équipements et d’avoir dans les propriétés de l’équipement (host de l’annuaire LoriotPro) renseigné celle-ci correctement.
Le menu contextuel d’un équipement de la vue spanning tree est divisé en trois sections.
La première section propose des outils pour réaliser directement un Ping, un telnet ou un accès WEB sur le commutateur.
La section suivante présente les informations sur les fonctions de bridge (pont) de l’équipement, informations issues de la MIB Bridge.

Exemple d'affichage
Set/Display Basic Informations 1
|
Set/Display Basic Informations 2
|
Le paramètre dot1dStpPriority peut être modifié pour l’assignation d’une priorité supérieur ou inférieur à un équipement. La priorité permet au protocole spanning tree d’élire un équipement à la fonction de pont racine (root bridge). Le bridge avec la valeur la plus faible du groupe participant au spanning tree devient racine (root).
Dans l’exemple, le Switch 1 avec une valeur de 0x8000 est racine (root bridge) car inférieur au switch 2 (0x900) et au switch 3 (0xA000).
Les valeurs par défaut des timers ne doivent pas être modifiées. Celles-ci ne peuvent être modifiées si vous avez une connaissance avancée du fonctionnement du protocole spanning tree. Ces valeurs modifient les délais de convergence (temps de calcul du protocole en cas de changement de topologie).
Les 5 dernières options du menu fournissent les information suivantes:
Sélectionner un équipement sur la MAP, puis accédez au menu par un clic droit, choisir l’option Set/Display dot1stpPort Entry

Pour le détail des paramètre de cette table, consulter la MIB dot1dStpPortEntry
La table SNMP dot1dTpFdbTable affiche la base de correspondance adresse réseau MAC <-> Port du commutateur. Un port avec plusieurs adresses associées est soit un port d'interconnexion entre commutateur (uplink) soit un port connecté à un hub.

Table dot1dTpPortEntry

Table dot1dStatic

The Bridge Plugin Support the IEEE 802.1d standard only. If you use switch and set one STP instance per VLAN you will not be able to see them except for the Cisco SWITCH.
Spanning Tree Types and switch
| Type | Meaning |
| IEEE 802.1d | Each switch is a single 802.1d-compliant bridge. |
| Per VLAN | Each VLAN functions as a separate 802.1d-compliant bridge. LoriotPro doesn't support this |
| Disable | Spanning Tree not used. |
|